
Unity 中国资源商店推荐系列 | 图形锦囊-URP 效果方案合集
Unity中国资源商店发布URP效果方案合集
Unity中国资源商店推出图形锦囊 - URP效果方案合集,为用Unity通用渲染管线的开发者解决获取整合视觉特效难题。它集成多个常用URP特效方案,是一站式视觉增强工具集。其优势是高度集成、持续更新,整合九大关键方案,可快速部署、节省60%费用。资源包含技能范围效果等九个特效方案,还提供源码和Demo资源,能为开发者提供强大支持。

百度地图首发Maps UI-Kit:一种低代码方式,将百度地图地点内容显示在您的地图上
百度地图发布Maps UI - Kit助力地图内容嵌入产品
2026年2月10日,百度地图正式发布全新低代码、开箱即用的AI原生地图产品Baidu Maps UI-Kit,本期开放Places UI-Kit,后续将发布路线规划、导航等能力。Places UI-Kit能以组件化形式将百度地图原生交互界面装进产品,依托百度地图海量地点信息和用户交互验证,可构建专业直观的地点探索体验。其首批核心组件有地点详情和搜索组件,设计轻量,支持视觉和功能自定义。该产品支持“地图底图+UI”打包使用,能节省超70%前端开发资源,适用于旅游或本地生活App等,还提供了使用和安装方式及相关文档地址。

藏宝图里的成长引擎:大会员升级礼互动设计
淘宝会员设计团队打造大会员升级礼互动体验
文章作者作为职场新人,分享淘宝大会员升级礼项目设计。因大会员升级机制对用户隐形,缺乏反馈,团队以“会员藏宝图”为容器,构建互动体验。用“藏宝岛屿”呼应会员六级体系,在视觉语言、成长路径、单次互动与长期身份上统一品牌资产与互动体验,以结构化布局承载成长叙事。通过日常挖宝、升星礼、升级礼强化交互,以节奏牵引成长路径,将交互收敛于统一场景减少决策负担,让用户感受成长回报,加深对会员权益感知。

模块联邦 2.0 稳定版发布:兼顾开发效率与极致性能
字节跳动发布模块联邦2.0稳定版,兼顾效率与性能
2026年2月12日,模块联邦2.0稳定版发布。它是在一年前开源的预览版基础上深度打磨而来,兼顾开发效率与极致性能。该版本有全链路性能优化体系,支持共享依赖Tree Shaking,适配不同场景。解决了微前端架构下SSR难以落地的问题,还提供同构数据获取方案。将部分核心能力迁移至Rust实现,构建了完整调试体系。其生态覆盖主流工具和技术栈,还延伸到更多开发与交付场景。版本升级无破坏性变更,未来将适配RSC,补齐AI使用相关上下文与元数据。

业务方上压力了,前端仔速通RGB转CMYK
Goodme 前端团队解决 RGB 转 CMYK 印刷色差问题
文章围绕前端 RGB 转 CMYK 以解决印刷色差问题展开。先介绍业务流程,指出因 Canvas 仅支持 RGB 而印刷需 CMYK 导致色差。接着阐述色彩学知识,包括色彩模式、空间、色域等,分析出色差源于印刷厂转换。提出将 RGB 原图转好再发的方案,调研了 Sharp、ImageMagick、PIL/Pillow 等库。实践中遇到 CI/CD 构建失败、图像传输性能瓶颈等问题,最终选用 @imagemagick/magick - wasm 库接入工程。还针对性能进行优化,如采用 Worker 多线程、Comlink 零拷贝传输、静态资源缓存等,经测试优化后稳定性、用户体验和数据传输得到显著提升。

Lynx 3.6 正式发布!
Lynx 3.6发布,增强AI开发、CSS等多方面能力
2026年2月14日,Lynx 3.6正式发布。该版本面向AI,上线/ai专区、提供相关文件和MCP Server,增强AI原生开发能力;推出reactlynx - use Hooks工具集,提升开发体验;围绕CSS变量、渐变与滤镜增强表达能力,如内联和嵌套CSS变量、圆锥渐变、扩展滤镜能力。在原生侧,HarmonyOS支持独立BackgroundRuntime和异步创建TemplateBundle,iOS的LynxView新增Auto Layout支持。升级时参照官网接入并更新依赖版本即可。

Flutter Zero 是什么?它的出现有什么意义?为什么你需要了解下?
knopp发起flutter_zero项目重构Flutter架构
2026年信息显示,knopp发起实验性项目flutter_zero,旨在用新Dart特性重构Flutter架构,将底层Engine迁到Dart并解耦dart:ui。其目标是重写瘦身、解耦dart:ui和Dart优先。想法源于多方面,如C++引擎构建成本高、Dart生态分裂、dart:ui跨平台API受限、FFI性能优于Channel,以及当前耦合增加定制成本等。它适合特殊硬件场景,能让Flutter成底层基建。因重构庞大激进,由社区发起。虽为实验,但或影响Flutter官方未来架构演进。

Flutter 3.41 发布,快来看看有什么更新吧,这是一个有小惊喜的版本
2026年Flutter 3.41发布并公布后续版本计划
2026年2月12日,Flutter 3.41发布,此版本无重大更新。主要更新包括推进Material和Cupertino库解耦,深度集成Swift Package Manager并支持iOS的UIScene,Android端新增对AGP 9和Kotlin DSL的支持。还新增按平台打包资源、同步图像解码等功能,升级DevTools性能。此外,公布了2026年四个大版本发布计划。在框架方面,iOS增加新风格支持,Add - to - App使嵌入视图自动调整大小,导航、滚动、无障碍、动画布局等方面也有改进。PC端多窗口实验性可用,DevTools性能和稳定性提升,包含Dart 3.11带来Glob support和Pub cache gc改进。

Compose Modifier 的调用顺序,你关注了吗?
文章深入探讨Compose Modifier调用顺序及性能优化方法
文章围绕Compose Modifier调用顺序展开。首先指出其顺序对UI性能和行为至关重要,以不同写法为例说明顺序不同渲染成本和逻辑有别。接着介绍Modifier分布局、绘制、交互三类,提出“布局→绘制→交互”黄金法则。还列举常见误区,如过早用clickable导致点击区域过大和水波纹溢出;冗余分散的padding增加布局测量开销;图形操作拆分增加“Layer税”,并给出对应正确示例及优化原因。最后提供实战清单,强调优化Modifier顺序有复利效应,可提升UI性能和可维护性。

刚刚,Webpack 官宣 2026 年大动作!
Webpack官宣2026路线图,着手解决自身问题
2026年Webpack官方发布路线图。此前Webpack 5.0发布后无创新,Vite、Rspack崛起,它显得老、慢、过时。此次它不与对手拼速度,而是着手解决自身问题。一是还插件债,将CSS Modules、TypeScript转译等内置;二是尝试通用target,输出更纯粹的ESM;三是正视性能,参照Rspack思路做止血级优化;四是清理历史,重整CLI、插件化dev - server、自动生成文档。对新项目、中小项目吸引力不大,但适合大体量、历史重的工程,此次更像是自救。
当AI不再只会聊天,生成式UI来了!这个开源框架让React应用秒变AI原生
Tambo 1.0开源框架让React应用秒变AI原生
文章围绕Tambo 1.0开源框架展开,探讨生成式UI。指出当前AI聊天界面热潮有缺陷,文字交互难以满足用户需求。而Tambo是能让AI操控和渲染UI组件的框架,它采用组件模型,利用现有React组件,通过简单注册让AI理解使用。其作为托管后端,处理对话、执行等管理。Tambo解决了状态管理、流式渲染等复杂问题,获众多公司使用,引发行业关注。生成式UI可解决传统UI问题,如降低学习曲线、提升生产力。但也面临可靠性、状态同步等挑战。Tambo开源利于透明、创新和构建生态,作者认为生成式UI是软件界面发展新阶段。

2025 年前端技术盘点与 2026 年技术展望
MoonWebTeam盘点2025前端技术并展望2026发展趋势
文章由MoonWebTeam发布,对2025年前端技术进行盘点,并展望2026年发展。2025年,AI发展为前端注入活力,各细分领域进步显著。语言与标准方面,TypeScript成主流,ES2025新增特性,CSS功能增强;前端框架中,主流框架稳中有进,编译型和细粒度响应式框架影响力上升;JS运行时原生化,降低配置成本和依赖体积;Chrome浏览器整合AI,升级CSS能力;前端基建Rust化,与AI融合;AI变革前端开发模式;跨端技术成熟,国内外框架差异化发展;低代码平台和D2C领域向智能开发转型;WebAssembly应用场景爆发。展望2026年,AI将重塑编程生态,前端框架性能和体验提升,运行时零配置、低依赖,基建Rust深化、AI拓展,跨端性能突破,低代码平台自然语言开发普及。

去哪儿网 C 端研发 AI Coding 探索及落地
去哪儿网C端研发团队落地AI Coding提高开发效率
文章围绕去哪儿网C端研发AI Coding的探索与落地展开。首先介绍背景,B端与C端在AI Coding落地方案差异大,C端是‘深水区’,此前两轮尝试遇瓶颈。接着阐述C端落地难题,如D2C难兼顾像素级还原与代码语义化;P2C存在需求信息获取与对齐问题;平台与IDE使用流程割裂。然后提出解决方案,D2C采用‘规则+AI’融合架构,提升代码可用性与开发效率;P2C从输入到可执行逐层补齐能力,提高代码可执行性与稳定性;开发IDE插件实现无缝衔接。最后总结通过结合AI提升开发效率,未来致力于实现coding自动化。

BSave - 数据切面工程在字节的大规模实践
字节跳动分享 BSave 数据切面工程大规模实践经验
字节跳动技术团队分享数据切面工程在 BSave 系统的大规模实践。该工程在数据存储边界引入操作层,实现数据透明处理。BSave 覆盖多服务、链路和数据表。演进中,基于业务需求建设多切面,解决数据保护、成本、稳定性等问题,技术选型贴合企业基建。在线数据切面以 BSaveAgent 为核心,有 Sidecar 和 SDK 两种形态;通用能力围绕插件生态构建,具备多种特性;接入运维追求低侵入,性能和稳定性有保障。数据同步切面自研 BTube,解决安全合规下的数据流转。离线数据切面围绕计算引擎建设,有性能优化措施。插件管理体系实现自动化标准化。业务解决方案包括透明加解密、解 Redis 大 key、链路管控等,均取得良好效果。

下单丝滑,大促自由:古茗奶茶背后的云原生力量
古茗借阿里云云原生技术实现下单丝滑和大促自由
新茶饮行业面临瞬时流量洪峰挑战,古茗奶茶在阿里云云原生上的实践是行业数字化演进代表。其技术运维负责人刘星光称技术成新茶饮竞争力,技术团队要赋能业务。古茗构建‘微服务 + DevOps’云原生架构,提升迭代速度。引入阿里云 RocketMQ 版 Serverless 系列,解决高并发痛点,节省成本,保障业务数据一致。还构建全链路可观测体系保障稳定。古茗与阿里云深化合作,未来将在云原生基础上叠加 AI 能力。

研发场景十大热门 Skills 推荐
TRAE技术文档工程师推荐研发场景十大热门Skills
文章由TRAE技术文档工程师JiaQi撰写,推荐研发场景十大热门Agent Skills。涵盖前端设计、开发、代码审查、测试、CI/CD、修复及文档维护等。如frontend-design打造独特前端界面;cache-components集成Next.js缓存实践;fullstack-developer提供全栈开发方案;各Skill介绍资源文件和应用场景,助开发者选合适工具提效。

配置技巧|GoLand 用户如何丝滑使用 TRAE
TRAE开发者用户分享GoLand用户使用TRAE的配置技巧
本文作者作为TRAE开发者用户,分享GoLand用户丝滑使用TRAE的配置技巧。从UI外观与布局,如通过安装插件获GoLand经典外观、设置字体行高,按习惯布局面板;到快捷键与导航,可一键导入或配置Jetbrains风格快捷键,解决冲突;运行与调试方面,支持项目粒度Go版本绑定,介绍基础调试和远程调试配置;测试与覆盖率提出UI入口、环境变量配置等建议;规范与格式化推荐工具并给出配置;Git与MR介绍操作配置和插件;还能接入MCP Server协同工作及注意安全边界。最后指出不同IDE可双开互补。

快手:万人组织AI研发范式跃迁之路
快手分享2023 - 2025年AI研发范式跃迁经验与成果
文章总结了快手2023 - 2025年在研发效能领域的探索。其研发效能演进分三阶段:2023 - 2024年平台化、数字化、精益化,建一站式平台、标准化流程、提升交付效率;2024年6月 - 2025年6月智能化1.0,建设AI能力、推广Kwaipilot,但个人提效未传导到组织;2025年7月后智能化2.0,找到AI研发范式升级路线,解决效能实践、研发平台、效能度量问题。同时指出AI是“透视镜”和“放大器”,快手将持续分享经验并升级工具。

企业研发 AI 自动化能力结构框架(v0.1):从工具增强到端到端自动化的结构路径
文章提出企业研发AI自动化L1–L4能力框架
文章提出L1–L4企业研发AI自动化能力框架。先介绍AI在研发场景演进,引出框架以理解演进路径。阐述四阶段框架,各阶段核心能力不同,跃迁由结构瓶颈触发。分析企业倾向停留中间阶段的阻力,如能力结构不匹配等。指出不升级的边界条件,如需求无结构化等。提供结构诊断模型识别断点,给出最小指标体系观察自动化是否发生。强调自动化是结构选择,框架用于判断当下位置。

【原创 】AI研发范式重构:从Coder到Commander
黑夜路人介绍AI研发范式重构,从Coder到Commander
文章围绕AI研发范式重构“从Coder到Commander”展开。介绍“Agentic Engineering”理念,其核心思维有角色从Coder到Commander转变、建立信任闭环、以CLI为接口。团队落地策略包括变革Code Review制度、架构师职责下沉、基础设施CLI化运维。深度落地是打造“单兵全闭环”开发流,含需求拆解、测试用例生成等五步。还给出各研发角色行动指南,最后指出该理念可让开发者将无聊工作交AI,专注架构设计与业务创新。

从Copilot到Agentic:快手万人组织AI研发范式的软件工程3.0转型之路
快手发布AI研发范式报告分享软件工程3.0转型经验
2026年2月9日,快手发布《快手万人组织 AI 研发范式跃迁之路》,揭示软件工程3.0转型经验。2023年GPT - 4发布标志软件工程进入3.0时代,核心是LLM - DevOps。快手实践历经三阶段从2.0迈向3.0。其发现AI工具普及不等于组织提效,提出三种开发方法。还构建需求AI研发成熟度模型,以L2+需求占比等为核心指标。在智能研发平台架构设计上有四层架构。通过个人、团队、业务线三层推进转型,标杆团队数据显示组织效能提升。2025 DORA报告验证AI是“透视镜”和“放大器”。2026年快手将探索L2到L3跃迁。

Flink ClickHouse Sink:生产级高可用写入方案|得物技术
得物技术提出Flink ClickHouse Sink生产级高可用写入方案
文章围绕Flink ClickHouse Sink生产级高可用写入方案展开。先指出实时大数据处理中Flink+ClickHouse组合应用场景及官方Sink痛点,如缺乏攒批机制、不支持动态表结构、分布式表写入性能差。随后提出核心改进,包括基于数据量攒批、动态表结构与分片策略、本地表写入加动态节点发现。接着介绍核心架构、本地表与分布式表写入差异、分表策略、攒批与内存控制、写入限流与流量控制、重试机制与超时控制、异常处理模式、Checkpoint语义保证等内容。最后给出最佳实践与调优建议,总结技术亮点、Checkpoint语义及生产建议,该方案已在生产环境验证,可支撑百万级TPS日志写入。

社区推荐重排技术:双阶段框架的实践与演进|得物技术
得物技术分享社区推荐重排双阶段框架实践与演进
文章介绍得物社区推荐重排技术,重排在推荐系统多阶段Pipeline中是最终决策环节。当前重排系统采用G - E两阶段协同框架,但存在质量 - 延迟 - 多样性“不可能三角”、阶段间目标不一致等问题。为此推进非自回归和自回归模型上线,非自回归模型推理快但对上下文信息建模不足,自回归模型在传统基础上增加MTP结构优化推理效率。在推理性能优化方面,升级工程架构引入GPU推理能力,进行模型优化。未来规划构建端到端序列生成架构,采用分层混合生成策略,运用强化学习与对比学习融合的训练范式,可突破“不可能三角”,为AIGC与推荐融合铺路。

当 OpenClaw 内置 LanceDB:为个人 AI 智能体打造超强长期记忆
字节跳动团队剖析OpenClaw内置LanceDB的实现
本文由字节跳动技术团队撰写,剖析了OpenClaw的LanceDB memory plugin实现。OpenClaw是开源、可自托管的个人AI智能体框架,核心定位是成为“数字助手”。其架构中,Agent Runner需四类上下文支持,这些上下文通过不同机制管理。memory模块实现分两类,File/backend based基于文件和后端存储引擎,LanceDB based基于LanceDB数据库。LanceDB memory是独立链路,有memory-core和memory-lancedb两个插件可选,后者功能完备,实现记忆自动捕获和召回。该插件还定义了工具、命令、生命周期钩子和服务,记忆存储在LanceDB的memories表。最后,文章指出OpenClaw选LanceDB因其本地优先、多模态存储和多类别索引等特性,还推荐了两个Lance生态项目。

Agent Bucket:万亿级 Agent 原生存储桶
字节跳动团队提出万亿级 Agent 原生存储桶 Agent Bucket
文章介绍了火山引擎字节跳动技术团队提出的万亿级 Agent 原生存储桶 Agent Bucket。AI Agent 发展下,开发者面临海量用户存储难题,传统对象存储方案有局限。Agent Bucket 在桶和对象间引入 ObjectSet,为用户提供专属空间,具备原生隔离、权限、监控等能力。同时,它也面临海量用户分级管理、单集群容量瓶颈等挑战,为此提供 Set Tagging、Set Slice、Set AccessPoint 等解决方案。此外,其应用场景广泛,可用于代码仓库、企业相册网盘等。

从代码世界的非线性狂飙,看 OpenClaw 点燃了什么?
OpenClaw引发代码变革,人类与代码关系面临倒置
2026年初AI圈充满撕裂感,OpenClaw在GitHub获高星标却被安全专家警告。人类与代码关系历经驯化、培育、爆发三阶段,核心是提升人的生产力。近期代码进化呈非线性溢出,撑破“人机协作”和“生产协同”容器,重构生产关系、增殖代码产能。软件下沉为AI基础设施,代码成AI母语,人类价值向“价值定义”迁移。我们与代码关系倒置,机遇与挑战并存,未来将诞生更多“定义者”。

当人读不懂 AI 代码,Traversal 如何做企业运维的 AI 医生?
Traversal构建AI SRE Agent助力企业运维
文章围绕Traversal展开,它是一家专注企业运维的初创公司。代码运维是痛点,AI Coding发展加剧了难度,传统工具难以解决。Traversal以因果推断构建SRE Agent,能定位问题并自动化处理。其优势明显,行业痛点明确,技术壁垒高,团队背景好且获资本加持。工作流分离线和在线阶段,可主动监控。应用场景广泛,技术基于因果推理与仿真模拟。商业模式为混合式、以结果为核心的定价模式。不过也面临风险,如因果机器学习有效性存疑、竞争大、隐私合规门槛高。团队由高校教授和证券交易员组成。在AI SRE市场,它与传统巨头和其他工具竞争,各有优劣。

AI 在提高你工作效率的同时,也一直在增加你的疲惫和焦虑
Siddhant Khare分享AI提升效率却增加疲惫焦虑的感悟
文章分享Siddhant Khare对使用AI的感悟。AI虽提升开发效率,却增加疲惫和焦虑。一方面,它让开发者任务增多、上下文切换频繁,定位从“创造者”变为“审稿人/质检员”,且AI代码需谨慎审查;另一方面,AI输出不确定,带来持续压力,还使开发者面临工具更新快、知识贬值等问题。作者还给出应对方法,如时间盒AI会话、接受70%可用成果等,强调用AI要有边界和意图,知道何时停下。

SIGGRAPH Asia 2025 | 单帧监督实现时空一致的4D场景解耦
浙大、蚂蚁等团队合作论文Split4D实现4D场景解耦
浙江大学、蚂蚁集团和上海人工智能实验室合作的论文Split4D被SIGGRAPH Asia 2025收录。现有动态场景编辑和分割方法依赖视频追踪,存在上游依赖脆弱、多视角难统一等问题。Split4D回归问题本质,以单帧分割为基础监督,利用高斯基元局部线性运动特性建立3D对应关系。其核心技术包括Freetime FeatureGS表征、单帧对比与流式接力学习策略、正则化约束增强鲁棒性。实验显示,它在多个数据集上领先主流Baseline。此外,Split4D在3D场景编辑和单目街景分解方面有应用潜力,与蚂蚁飓创平台结合,将推动数字人发展和广告行业变革。

设计模式Trustworthy Generation:提升RAG信赖度
淘天集团直播技术团队介绍提升RAG信赖度的设计模式
文章由淘天集团直播技术团队发布,介绍Trustworthy Generation设计模式以提升RAG系统信赖度。先分析RAG信赖度不足的根源,如检索错误、内容可靠性问题、前置推理错误和模型幻觉。接着提出围绕“可解释、可追溯、可反思、可监管”的解决方案,包括信息关联度识别、引用出处说明、自我批判和反思及防护与监管。还指出该模式会增加系统复杂度和开销,有过滤风险,并给出三种替代方式。

重新构想AI时代的软件测试:面向AI智能体的测试金字塔实践
Block发布适配AI智能体的测试金字塔实践方案
2026年初AI智能体规模化落地,传统软件测试遇瓶颈。Block公司1月发布文章,由安吉·琼斯牵头撰写,改造经典测试金字塔适配AI智能体。经典测试金字塔为确定性系统设计,不适用于AI。AI智能体有输出非确定性等特性,使传统测试失效。Block重构为四层测试金字塔,底层隔离AI噪声,上层用概率化评估性能,顶层量化主观质量。文章还分享5个可复用最佳实践。未来AI测试将朝混合模型演进,要智能管理可变性。

Kotlin 泛型进阶:in、out 与 reified 实战慧
文章深入讲解Kotlin泛型in、out与reified实战应用
文章围绕Kotlin泛型中in、out与reified关键字展开。先介绍泛型基础,包括不变性、协变(out)和逆变(in),以List和Comparable为例说明。接着通过构建EventBus实例展示型变应用,还提到类型投影和星投影。最后阐述reified关键字,它与inline函数结合可避免类型擦除,在Android开发如启动Activity、JSON解析和EventBus创建中简化代码。同时指出reified使用的限制,掌握这些关键字能提升Kotlin泛型编程能力。

Cursor推出Composer 1.5:强化学习规模扩大20倍,AI编码助手迈入新阶段
Cursor发布Composer 1.5,强化学习规模扩20倍
2026年2月9日,AI编程工具开发商Cursor发布旗舰编码模型Composer 1.5。其强化学习规模扩大20倍,后训练算力超预训练。该版本保持快速响应并提升智能,有“思考型”设计和自我总结能力。与同类产品相比,它在编码特定强化学习、代理能力等方面有优势,但缺乏独立公开基准验证,成本高、通用性不足且生态锁定。虽不是绝对最强,但适合深度代理复杂项目,若有独立基准上榜或挑战领先地位。

让OpenClaw安全上岗,火山引擎发布业界首个AI助手安全方案
火山引擎发布业界首个AI助手安全方案助力OpenClaw
2026年2月14日火山引擎发布业界首个AI助手安全方案,助力OpenClaw安全上岗。OpenClaw是开源AI Agent项目,能力强大但有安全风险,如本地敏感信息外发等。该方案为三层纵深防护:平台安全从访问控制等四维度构建底层防御;AI助手安全发布AI Assistant Security,防护高危操作等风险,提供免费试用;供应链安全升级智能体安全管理平台扫描功能,对Skills全生命周期防护,两种版本也有免费试用。

视频生成推理加速实践:基于全局时间索引的序列并行 3D 位置编码优化
哔哩哔哩技术团队分享视频生成推理加速实践
文章围绕视频生成推理加速展开。先介绍阿里巴巴开源的Wan2.1全帧并行视频扩散模型,它在多评测基准表现佳,但长视频推理有显存、计算复杂度膨胀,无法流式推理等问题。Self - Forcing提出因果自回归方式,改造为逐步生成模型,降低首帧延迟,实现接近实时的视频生成。推理优化方面,算法团队在Self - Forcing基础上引入序列并行(SP),解决单卡显存受限问题。针对SP中RoPE计算占比大、依赖通信等问题,通过引入全局时间索引实现Causal - RoPE局部化计算,下沉计算到序列分片内部,替代原通信操作,经优化推理性能实现约1.48×无损加速,后续还将在多方向探索。

OpenSpec:面向 AI 编程的规范驱动开发框架
OpenSpec推出面向AI编程的规范驱动开发框架
文章介绍OpenSpec,它是面向AI编程的规范驱动开发框架,构建‘共识规范→AI执行→自动验证→变更归档’闭环,提升开发确定性与可维护性。其核心是‘先定规范,再写代码’,可无缝融入现有开发流程。OpenSpec有消除需求歧义、变更可追溯等多方面价值,还介绍了相关指令、目录结构、初始化流程、工具选择等内容。文章通过案例展示了使用OpenSpec进行项目需求实现、提案修改、任务执行和归档的完整过程,同时说明了使用场景和注意事项。

秒懂SKILLS: 模块化的RULES + 轻量化脚本
文章介绍模块化SKILLS结合轻量化脚本编程技术
文章介绍了SKILLS技术,在AI编程中RULES有长度局限问题,SKILLS可模块化懒加载,解决此痛点。其结构分元数据和内容,元数据节约token、降幻觉。不同应用对SKILLS存放位置有不同设定。SKILLS与MCP不是互斥关系,是底层与上层的‘黄金搭档’。完整的SKILLS是‘软硬一体’,公式为业务规则加专用脚本,自带脚本可降低依赖、实现胶水逻辑、进行本地文件操作。

借助 AI Coding 快速打造 AI Agent 系统
淘天集团团队借助AI Coding完成AI Agent系统重构升级
本文围绕借助AI Coding快速打造AI Agent系统展开。背景是电商运营需通过自然语言生成购物场景和搭建会场,原低代码方案遇扩展性瓶颈。核心架构升级为基于LangGraph的新一代Agent架构:其将AI工作流抽象为有向图,支持多模式,有状态管理等优势;Agent Skills把能力模块化,解决传统工具管理难题;Planner让Agent先规划再执行,减少步骤遗漏和顺序混乱。开发中采用Cursor和AoneCopilot双工具协同,通过DSL驱动迁移,介绍了知识库准备、AI提示工程优化等策略,还进行了代码审查重构。项目总结显示,实现架构跃迁,AI Coding使开发提速5倍,提升代码质量等。未来计划深化其在多环节应用。

让慢SQL消失在提交前:Qoder × RDS AI助手Skill的实时拦截术
Qoder与RDS AI助手Skill实现SQL提交前实时拦截
文章指出快节奏开发中SQL质量成盲区,存在隐蔽性和滞后性问题。介绍RDS AI助手,其可多方式集成到企业内部。通过Qoder + RDS AI助手Skill能将SQL Review能力集成到AI Coding流程,进行全方位质量把关。还给出3分钟完成配置的步骤,包括前置准备、配置Skill及依赖、环境变量和Qoder Rule。接入后效果更好,能在开发阶段挡慢SQL风险,保障代码质量。

别再让语音机器人“答非所问”:AI Force任务型语音对话技术总结
AI Force团队总结任务型语音对话技术及未来规划
本文聚焦AI Force任务型语音对话技术。先指出企业级语音Agent需解决“拟人化”与“专业化”问题,采用三段式架构应对挑战。在拟人化上,通过TTS、双工对话模块和极致耗时架构优化;专业化方面,从ASR、推理架构和上下文管理改进。技术架构历经三代演进,沉淀出三段式架构。还分析了语音对话推理的挑战,提出“衍算”框架,介绍了RAG处理及工具调用交互方式。未来会在衍算效果、双工交互等方面优化。最后介绍团队,欢迎技术人才加入。

当 AI Agent 接管手机:移动端如何进行观测
阿里云分析AI Agent接管手机时移动端观测及“非人”操作检测
文章围绕AI Agent接管手机时移动端如何观测展开。先介绍AI Agent操作手机爆火及传统用户行为分析面临的数据污染问题,如转换率虚高、用户路径分析失效等。接着拆解AI Agent操作手机原理,分用户入口、屏幕捕获、云端通信、操作执行四层,重点介绍操作执行层三种“非人”操作技术路径及特点。然后阐述检测“非人”操作的方法,针对不同路径给出检测方式,还可通过RUM + 自定义Query识别异常操作,列举识别开启无障碍服务用户等四个场景。最后指出移动端监控准确识别“非人”需多维度检测,阿里云可观测用户体验监控SDK已采集相关属性。

AgentRun 实践指南:Agent 的宝藏工具——All-In-One Sandbox
AgentRun团队推出All - In - One Sandbox助力Agent开发
本文介绍AgentRun的All - In - One Sandbox(AIO),它集成浏览器、终端和代码执行能力于一体。传统沙箱文件共享难、工具协调复杂、配置繁琐、成本高,AIO有显著优势:统一文件系统,启动快、文件传递快、内存占用低;零配置、环境隔离、自动清理等;有多种访问方式,适用于多场景。文中还给出集成指南,涵盖核心概念、快速启动、多步骤任务等内容,介绍多步骤任务、LLM Agent集成等实践模式。以豆瓣电影Top250爬取为例展示实战应用,涉及需求分析、实现流程、Python代码等。此外,阐述系统提示词设计要点、高级技巧及注意事项,最后总结技术收益、黄金法则等。

当我们谈论 AI 推理的 KV Cache,我们在说什么?
阿里云开发者解析Transformer架构及AI推理的KV Cache
文章从《Attention Is All You Need》出发,解析Transformer架构,探讨AI推理中KV Cache。先介绍Transformer架构,包括嵌入层、Transformer Block和输出概率层,引出KV Cache可节约Attention计算量。接着指出因算力和数据瓶颈,业界关注推理阶段的KV Cache。随后介绍“LLM推理界五虎”:vLLM以KV Cache为中心,用虚拟内存和分页机制优化;SGLang提升复用率,有RadixAttention和Cache - aware Scheduling;LMCache专注缓存层,管理GPU缓存;Mooncake采用资源分池和传输抽象架构;Dynamo是NVIDIA推出的推理框架。最后说明KV Cache与传统分布式Cache不同,由LLM计算侧定义,其发展受LLM模型影响。

用Spring AI Alibaba把MultiAgent实现从5天压到5小时
淘天集团团队用Spring AI Alibaba优化MultiAgent实现
本文介绍Spring AI Alibaba助力Multi - agent实现提效。先阐述大模型应用三阶段,从构建组件到工作流再到自主Agent。接着介绍React模式,包括执行流程、代码示例及Spring AI Alibaba的实现,如提供标准ReactAgent、处理记忆管理和RAG等。还讲解Multi - agent模式及内置实现,如顺序和并行执行。实战部分给出Plan - Execute模式的实现思路、手动编排和基于Graph框架编排的方案,最后总结开发效率提升、上下文工程要点及架构选择建议。

Chaterm Agent Skills + 千问大模型,智能运维再进化
Chaterm Agent Skills 集成千问大模型助力智能运维
本文介绍 Chaterm Agent Skills 结合千问大模型提升智能运维水平。先以凌晨 3 点运维故障为例引入 Skills,其可将运维经验打包成可执行技能。接着阐述 Chaterm 是开源 AI 智能终端和 SSH 客户端,Skills 由 Anthropic 提出,已成标准扩展规范。详细介绍 Skills 标准结构、工作流程,因运维标准化高、重复操作多等特点,使其适合运维场景。通过创建‘Confluence 系统异常检查’Skill 展示实操流程。还介绍了 Chaterm Skills 的存储、加载和触发机制,其集成千问大模型开启云上运维新范式。此外,Chaterm 支持阿里云堡垒机资产一键直连。最后给出使用建议,鼓励创建 Skills 库。

16个月估值破10亿美元!众多VC押注一个新品类,AI写代码越快,这个问题越致命
Resolve AI获融资,用AI解决生产环境代码运维难题
文章指出AI写代码效率提升,但生产环境运维难度增大。Resolve AI成立16个月估值达10亿美元,完成1.25亿美元A轮融资,解决AI代码稳定运行难题。其核心是构建多agent系统,持续收集信息形成知识图谱,处理问题时多agent协作并多层验证,提供透明解释。其成功得益于大语言模型成熟、AI代码生成需求、企业认知转变等因素,若成功将改变软件工程模式、团队管理和行业经济。

从零搓出一个Claude Code,一篇超详细的总结!
作者跟随教程开发MyCodeAgent并分享经验与改进方向
作者作为Agent开发初学者,分享跟着Datawhale的Hello - Agent教程开发MyCodeAgent的过程。先明确做Code Agent的原因,用Hello - Agent骨架搭建V0版本,却在Terminal Tool上遇问题,如命令失控、错误难定位。随后重构工具体系,将自由命令拆成可控工具,统一协议、规范调度。放弃字符串ReAct,转向Function Calling稳定调用协议。针对长对话上下文腐烂问题,进行分层治理、统一截断等改造。增加可观测性,用TraceLogger记录轨迹、会话快照实现断点续跑。最后引入MCP、Task、TodoWrite、Skills等扩展能力,让Agent团队协作。作者认为Agent开发核心是约束模型不确定性,未来打算完善多Agent协作、集成视觉能力和测试体系。

只用RGB人类视频学会灵巧手操作:VIDEOMANIP把“看视频学抓取”变成可执行策略
Carnegie Mellon等团队提出VIDEOMANIP训练灵巧手策略
本文介绍论文提出的VIDEOMANIP,可从RGB人类视频学会灵巧手操作。传统多指灵巧手训练数据采集成本高,该方法通过单目RGB视频重建4D手 - 物体轨迹,结合接触优化与演示合成扩展训练数据。论文核心流程分三步,先重建轨迹,再优化可行性,最后合成多样轨迹训练策略。实验表明,仿真抓取平均成功率70.25%,真实世界操作平均成功率62.86%,较retargeting方法提升15.87%。还给出落地建议和工程复现要点,证明不依赖额外设备也能训练出可用的灵巧手策略。

ACP 协议 + 多 AI 编程智能体:企业研发的新生产力平台
AutoDev集成ACP协议构建企业多智能体研发平台
文章围绕ACP协议与多AI编程智能体展开。先介绍在AutoDev集成ACP协议优化跨平台渲染架构。接着阐述ACP协议,它定义了IDE与AI编码助手交互规范,采用主从通信模型,解决传统AI编码助手的安全、信任等问题。JetBrains推动其形成企业级生态。还介绍多Agent协作实践,如Augment Intent统一工作空间、Google Antigravity开发平台。最后提出企业可结合MCP/Skill、ACP和A2A构建AI平台治理体系,提升研发效率、实现能力复用与跨团队协作,让企业AI平台成为可扩展、可观测、可治理的生产力平台。

微信WFS传统TCP网络Fio跑满200Gb网卡实践
微信WFS团队优化传统TCP网络,Fio跑满200Gb网卡
微信WFS团队开展WFS Ultra极限性能优化项目,在传统TCP网络下实现Fio跑满200Gb网卡带宽,超越RDMA加持的3FS。关键优化点包括:采用Run-To-Completion线程模型,通过改造libfuse读接口和实施绑核策略提升效率;设计全链路零拷贝方案,客户端用splice、服务端用sendfile,减少8次CPU拷贝;引入负载自适应预读机制,低并发时提升读取效率,高并发时限速保障带宽。该优化应用于AI模型加载和随机读场景效果显著,且更具普适性,团队也在完善RDMA相关支持。

你的 iOS App 卡顿?这 12 个 Swift 性能秘密或许能救你
文章分享12个Swift性能优化方法解决iOS App卡顿
文章分享12个Swift性能优化方法,助开发者解决iOS App卡顿问题。介绍Copy - on - Write机制,提醒大数组循环修改时用reserveCapacity预留空间;建议优先用值类型,避免ARC开销;提到函数内联、静态分发、懒加载、内存对齐等优化点;还介绍了并发优化、编译器优化选项及使用Instruments找瓶颈的方法。最后给出JSON解析、Core Data、SwiftUI等实战场景的优化建议。

达摩院开源RynnBrain:首个支持可移动操作的具身大脑基础模型
达摩院开源支持可移动操作具身大脑基础模型RynnBrain
2026年2月10日,达摩院开源首个支持可移动操作的具身大脑基础模型RynnBrain。具身智能发展有两条技术路线,现有具身基础模型存在动态认知受限、有物理幻觉等问题。RynnBrain有关键要点:时空记忆、物理空间推理、良好可拓展性。实验显示其在多项具身任务基准测试中超越强大模型。该模型在Qwen3 - VL基础上训练,优化训练速度,支持多模态输入输出。其预训练有统一框架和特定训练策略,准备了多类数据。后训练包括物理空间推理、视觉语言导航、操作规划任务。实战中,基础模型能力全面,后训练潜力巨大。

在AI基础设施中部署大语言模型的三大举措
Gartner提出在AI基础设施部署大语言模型三大举措
中国企业在生产环境运行大语言模型面临挑战,2025年计划大幅增加相关技术投资,Gartner预测2028年70%大型企业将建完善治理框架。企业倾向本地部署,对I&O团队要求高。为成功部署,企业应构建全面生产发布策略,如使策略与转型战略一致、优化模型等;制定健全治理流程,像提前试点、管理资源等;加强与多团队及伙伴协作,建立跨职能AI治理委员会。

大模型服务性能如何?请看2025年度监测报告
AIIA联合发布2025年度公有云大模型服务性能监测结果
中国人工智能产业发展联盟(AIIA)模型服务(MaaS)工作组联合相关单位发布2025年度公有云大模型服务性能监测结果。监测显示,大模型服务性能不断优化,如调用成功率逼近100%、每秒输出字符数上升、首字符时延下降、国产开源大模型受青睐、调用价格下降、长上下文模型占比提升等;MaaS平台工程化能力也在迭代,DeepSeek模型服务持续优化,平台系统稳定性大幅提升。未来AIIA MaaS工作组将推进‘公有云大模型服务推进计划’,从能力建设和产业服务方面推动大模型服务高质效发展。

The Batch: 907 | 小而高效模型的“制作”方法
Mistral AI发布Ministral 3系列小而高效模型
Mistral将Mistral Small 3.1压缩成系列视觉 - 语言模型,结合剪枝与蒸馏技术。发布Ministral 3系列模型权重,有140亿、80亿和30亿参数规模,各有基础、指令调优等版本。采用级联蒸馏法构建,从大父模型交替剪枝和蒸馏得子模型。测试显示,Ministral 3 14B表现优,在部分基准上超Mistral Small 3.1等竞品。级联蒸馏成本低、时间短、算法简单,可生成多规模模型,且该系列能在普通设备运行。

懂剪辑,更懂叙事:FireRed-OpenStoryline——首个开源具备导演思维的视频剪辑Agent
小红书技术REDtech开源视频剪辑智能体FireRed - OpenStoryline
2026年2月10日,小红书技术REDtech开源首个具备导演思维的视频剪辑智能体FireRed-OpenStoryline。它能根据用户意图,通过对话自主生成剪辑逻辑并调用工具,将创作者从技术操作中解放出来。其核心是有完整回路,包括感知规划、内容创作、全能执行、全链路交互等功能,还能沉淀剪辑技能。该系统由Agent Client、MCP Server、Resources & Input构成。此外,项目对工程化设计优化,降低算力依赖,支持多端访问和双语切换,已在GitHub开源。

小红书发布FireRed-Image-Edit:图像编辑新SOTA
小红书发布图像编辑模型FireRed-Image-Edit并开源
2026年2月12日,小红书发布图像编辑模型FireRed-Image-Edit并开源。该模型由Super Intelligence Team研发,在处理复杂编辑指令等方面实力更强,在多项权威测试中达业界领先。同时推出RedEdit Bench评测集,后续将开源,为评估建新标准。其构建图像编辑数据生产引擎,经三阶段训练完成能力进阶。核心能力有指令遵循一致性、精准文字编辑、支持创意与多图生成、能一键画质调整。后续将提升其在人像美化等方面的编辑能力,持续开源更新。

中国也有了世界第一的模型,他的名字,叫Seedance 2.0。
Seedance 2.0爆火,作者介绍其玩法并鼓励抓住机遇
2026年2月,世界顶级模型Seedance 2.0爆火,在各平台引发热度。其在豆包开启内测,作者因它创作受阻。该模型被认为是世界第一,很多老外求使用权限。作者不评测其能力,介绍了有趣玩法:有导演思维,能解决分镜难题;支持分镜复刻,方便模仿优秀作品;利于经典二创,可修改故事结局;能编辑现实,为影视后期助力;可将素材直出vlog;能生成带货广告;还能进行主体迁移,复刻动作口型。作者心情复杂,既兴奋其带来新机遇,又焦虑原有工作被冲击,鼓励大家抓住新机会。

GLM-5深夜登场,这是国产开源模型首次逼平Claude Opus 4.5。
智谱发布GLM-5,能力逼近Claude Opus 4.5
2026年2月12日深夜,国产开源模型GLM-5登场,首次逼平Claude Opus 4.5。其参数量从355B扩展到744B,智能提升且成本未大幅增加,跑分仅次于GPT-5.3-codex和Opus 4.6,在多项基准测试中逼近最一线水平。它省token,价格便宜,Coding Plan套餐性价比高。作者用其开发全平台内容同步分发产品、欢乐斗地主记牌插件、复刻QQ农场等案例,显示出其开发能力强,虽在精准改BUG上与GPT-5.3-codex有差距,但规划、架构能力可与Opus 4.5比肩。此外,它封装Skills能力也不错。GLM-5降低了国内AI编程门槛,让更多人能尝试,促进正向循环。

从应用架构的视角看退小宝AI助手落地现状
场景金融技术团队分析退小宝AI助手落地现状
文章从应用架构视角分析AI在业务中落地现状与挑战,以“退小宝AI助手”为例,对比传统Web应用与AI应用差异,指出AI原生应用是可行路径。梳理AI应用架构演进,从简单调用API到ReAct Agent范式,再到以Workflow为核心的低代码图结构。解析LLM、Message、Tool等核心概念及工程实践要点,还探讨MCP、RAG、权限管理、微调、可观测性和评测等补充概念,最后总结AI应用落地经验和业务场景特点。

1篇搞懂AI通识:大白话拆解核心点
文章以通俗语言讲解AI全链路知识助力认知
文章用通俗语言拆解AI通识技术点,助读者建立认知框架。先介绍AI基础概念,如本质、核心方法论、范式等,阐述深度学习、预训练、大模型等内容;接着说明核心架构与机制,包括Transformer等;还提及模型优化与适配技术,像MOE、数据并行等;介绍典型模型与生态实践,有通用和垂直领域模型及DeepSeek创新点;阐述常用工具与交互技术,如提示工程;最后解释高频术语。指出AI核心是让机器从数据找规律并落地实用。

利用 MedGemma 1.5 与 MedASR 构建下一代医疗应用
Google 发布 MedGemma 1.5 和 MedASR 助力医疗 AI 应用
Google 为助力医疗保健领域 AI 变革,通过 HAI - DEF 计划发布 MedGemma 系列模型,其反响热烈。此次乘势发布 MedGemma 1.5 4B,适配多种医学影像模态应用,准确性提升,且规模小能离线运行。还发布 MedASR 语音识别模型,可与 MedGemma 整合。启动 MedGemma 挑战赛,奖金 10 万美元。MedGemma 1.5 在医学影像解读、文本处理功能上有改进,支持 DICOM。此外,介绍了开发者使用案例及获取模型、教程、资源的途径,强调模型需验证调整,不能直接用于临床。

借助 BigQuery 全托管式远程 MCP 服务器,加速构建数据分析智能体
谷歌推出BigQuery MCP服务器,助力构建数据分析智能体
谷歌于2026年1月推出全托管式远程BigQuery MCP服务器预览版,可让AI智能体直接安全分析企业数据,免去数据搬运隐患与延迟,还能调用BigQuery功能,支持通过开源MCP Toolbox for Databases实现。文章介绍其与ADK、Gemini CLI集成方式,结合ADK构建智能体需经创建项目、配置API、加载数据集、创建OAuth客户端和Gemini API密钥、创建并测试智能体等步骤,与Gemini CLI集成则需配置文件并认证。使用时要遵循AI安全与稳定性指南。

天工 Skywork 携手 Google Cloud,以 Gemini 3 定义桌面级 Agent 出海新范式
天工Skywork携手Google Cloud以Gemini 3定义桌面级Agent出海范式
2026年2月11日消息,天工Skywork携手Google Cloud,以Gemini 3定义桌面级Agent出海新范式。面对推理能力瓶颈和多模态链路碎片化难题,Skywork团队与Google Cloud合作,引入Gemini 3与机密计算技术重构底层架构。在推理方面,引入Gemini 3 DeepThink,采用新架构,在GAIA测试中获全球榜首;多模态处理上,利用Gemini多模态能力和超长上下文窗口,提升效率;采用混合云部署保障数据主权。还集成“One Google”技术栈。从Claude迁移至Gemini 3,Skywork完成技术跨越,Google Cloud成其落地全球市场核心引擎。

TranslateGemma: 全新开放翻译模型系列,助您实现高效的多模态翻译
谷歌推出TranslateGemma开放翻译模型系列助力多模态翻译
2026年谷歌推出全新开放翻译模型系列TranslateGemma,基于Gemma 3构建,有4B、12B和27B三种参数规模。它能跨越55种语言交流,效率高,TranslateGemma 12B在WMT24++基准测试表现超Gemma 3 27B。通过两阶段微调过程,结合监督微调与强化学习提升性能。其有强大多模态能力,在55个语言对严格训练评估,还针对近500个语言对训练。有不同规模适配不同部署环境,研究人员和开发者可通过多种方式试用。

解析 Temperature 与 Top P:如何掌控大模型的输出随机性
文章解析Temperature与Top P掌控大模型输出随机性原理
文章从大模型底层生成原理出发,解析Temperature与Top P如何掌控输出随机性。大模型预测下一个字分三步:生成分数、转换概率、加权采样。选择最高分策略有局限,Softmax函数可将分数转为概率。Temperature控制‘贫富差距’,T<1时输出稳定保守,适用于代码生成;T>1时输出多样,用于创意写作。Top P改变选择范围,像动态门槛,低P值极度保守,高P值保留多样性。建议通常只调一个参数,发散场景可设0.8 <= T <= 1.2或Top P为0.9;严谨场景设0.0 <= T <= 0.2或0.1 <= Top P <= 0.2。

MSE Nacos Prompt 管理:让 AI Agent 的核心配置真正可治理
阿里云MSE Nacos 3.1.1版推出Prompt管理功能
文章围绕MSE Nacos Prompt管理展开。先指出AI Agent热门但调优难,传统Prompt管理存在调优慢、协作混乱、行为失控难追溯等问题。接着介绍MSE Nacos 3.1.1版本推出的企业级Prompt管理能力,包括全生命周期管理、版本管理与回滚、模板化复用、热更新、灰度发布、优化调试和安全合规等核心功能。还列举智能客服、AI代码生成助手等典型应用场景,给出Agent集成方案。最后对比传统方案,总结其能提升AI应用管理效率、降低成本、保障质量、满足安全合规,为AI应用提供稳定可靠的Prompt管理基础。

AI 原生应用开源开发者沙龙·深圳站精彩回顾 & PPT下载
AI原生应用开源开发者沙龙深圳站分享多议题并实操
近日,AI原生应用开源开发者沙龙·深圳站圆满落幕,140+名技术从业者参与。活动聚焦AI原生应用架构的开源技术与落地实践,围绕多个议题展开分享。如AgentScope支持智能体全生命周期管理;Apache RocketMQ面向AI场景升级;HiMarket是企业级AI开放平台;LoongSuite构建数据飞轮;阿里资产管理部构建三层知识服务能力。此外,现场设置动手实操环节,讲师带领用户基于AgentScope搭建狼人杀小游戏,互动热烈。

灵感启发:日产文章 100 篇,打造“实时热点洞察”引擎
阿里云拆解基于AI的热点内容生产系统及部署案例
文章介绍基于AI原生架构的‘实时热点洞察+自动化内容生产系统’Inspo Radar。该系统用多智能体系统完成全流程,如猎犬Agent全网巡逻、侦探Agent深度检索等。其能力基于函数计算AgentRun实现,借助其能力可方便开发Agent。还给出日产100篇文章的部署案例,包括打开探索页面、填参数、部署、创作等步骤。最后强调工具由使用者控制,使用时要承担法律与道德责任。

灵码+Qwen3-Coder——使用Skill机制实现代码审核
荣阳探索灵码+Qwen3 - Coder用Skill机制实现代码审核
文章围绕在灵码+Qwen3 - Coder中用Skill机制实现代码审核展开。先介绍Claude Skills是基于提示词的模块化能力扩展系统,其本质是动态上下文注入与元工具架构,包含特定文件结构和调用流程。接着阐述灵码实现方案,用openskills,经环境配置和适配,可正常解析skill。还给出代码审核Skill的实现示例,包括添加元信息、生成SKILL.md及展示生成效果。最后总结Claude Skills解决传统提示词工程痛点,适用于多种场景,与MCP互补,未来有望实现AI能力模块化等目标。

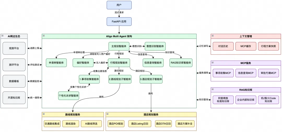
准确率提升至 90%,阿里商旅基于 AgentScope 构建多智能体差旅助手最佳实践
阿里商旅基于AgentScope构建多智能体差旅助手
文章介绍阿里商旅基于AgentScope构建多智能体差旅助手的实践。早期AliGo系统单智能体模式有瓶颈,如准确性、稳定性不足等。为此进行代码化升级,技术选型采用Python写AI逻辑、Java写服务层,选AgentScope框架和FastAPI。Multi Agent架构采用混合模式,意图识别用分层处理策略。还引入实时思考链和流式输出,优化上下文和Prompt工程。周边生态构建了知识库、观测和评测体系。效果显著,事项收集准确率提至90%以上,解决原有bug,获行业奖项。未来将构建多智能体自进化方案。

零分镜零剪辑!即梦2.0直出AI故事长片指南 |《疯狂动物城版: Lovart封号不退款》深度拆解
天空之城城主分享即梦2.0制作AI故事长片指南
文章围绕即梦Seedance2.0制作AI故事长片展开。先介绍其热度出圈,影响大A影视股,突破在于自动分镜和多镜头剪辑合成。对比Sora,它优势明显,如分镜质量高、解决快节奏剪辑和打斗难题、声画同步等。制作指南方面,可跳过分镜头表,用场景对话脚本生成,如将公众号文章用Gemini Pro改写脚本后输入;利用参考能力,截取前15秒场景画面作参考图保证场景和人物信息同步;上传声音文件指定音色,也可用剪映后期统一。最后作者感慨它拉低创作门槛,个人电影时代已至。

我们正在迎来“硅基化”社交时代
章文龙称我们正迎来“硅基化”社交时代
文章指出我们正迎来“硅基化”社交时代。2026年1月28日,程序员开发Clawdbot并推出Moltbook,大量AI Agent涌入并形成复杂社会结构雏形。AI社交软件Elys也展现新社交形态。此前AI多为辅助工具,如今OpenClaw让AI Agent有全天候运作能力,成为独立个体。互联网社交从“连接型社交”到“生成式社交”,大模型使AI成为内容生产者和社交代理人。AI在社交中的身份从“机器人”到智能体,掌握“语境”,具备成为独立社交节点资格。互联网社交出现人机协作、智能体对人、智能体对智能体三种交互形态,虽目前AI社交早期有造假情况,但智能体深度介入是趋势。未来社交是人机共生,人类要守住主体性和碳基文明温度与尊严。

AgentCPM-Report:交替起草与深化,开源本地深度研究新范式
AgentCPM团队发布AgentCPM - Report实现本地深度研究新范式
文章介绍了AgentCPM - Report,它是开源本地深度研究新范式。现有深度研究系统依赖闭源大模型,存在部署、隐私和安全问题。AgentCPM - Report采用WARP框架,结合8B参数深度研究代理,通过交替起草与深化实现信息获取等统一。多阶段代理训练让小模型有动态决策能力。实验显示,它在多个基准测试中超越闭源系统。不过也有局限,如呈现质量、信息来源等问题待改进。

Seed2.0 正式发布
字节跳动发布大语言模型Seed2.0并优化升级
2026年2月14日,字节跳动正式发布Seed2.0系列大语言模型。该系列围绕大规模生产环境需求优化,以应对复杂任务。在多模态理解上,其视觉与推理能力提升,在多数基准测试达SOTA水平,在文档、视频等场景表现出色。在LLM与Agent表现上,加强长尾领域知识,强化指令遵循能力,长程任务执行能力提升,成本降低。虽在部分高难基准有提升空间,但已达业界第一梯队,有支持科研级任务潜力。

Seedance 2.0 正式发布
字节跳动发布新一代视频创作模型Seedance 2.0
2026年2月12日,字节跳动正式发布新一代视频创作模型Seedance 2.0。该模型采用统一多模态音视频联合生成架构,支持四模态输入,集成全面多模态内容参考和编辑能力。相比1.5版本,其生成质量大幅提升。核心亮点包括复杂场景可用率高、多模态能力强化、视频生成可控性提升、支持工业级内容创作。目前已上线即梦AI、豆包等平台。它能稳定呈现复杂运动和交互、支持多模态参考、可控性强、有双声道音频能力、全场景适配。评测显示,其在多方面达行业领先,但也存在一些待改进问题。未来团队将持续探索大模型与人类反馈的深度对齐,优化该工具。

Vibe Coding 下半场:四大天王,和想赢的人|对话朱广翔:百度秒哒产品总经理
百度秒哒产品总经理朱广翔谈No - Code产品发展与前景
本文是对百度秒哒产品总经理朱广翔的访谈。2026年,Vibe Coding赛道进入下半场,秒哒在2024年下半年选择No - Code路线,起初不被看好,后因用户案例和市场趋势被认可。朱广翔有20年代码经验,却做了让他人不写代码的产品。秒哒收入关注用户ARR,构建倒金字塔产业结构。AI Coding领域国外有“四大天王”,国内间接竞品众多。秒哒护城河在于自迭代、强大后端、产品经理智能体流程、Benchmark和多智能体多模型路由架构。朱广翔认为No - Code会赢,建议学垂直专业结合计算机知识,还反思团队运营不足。

大模型三年,一个AI新职业的速朽与变形
提示词工程师职业兴起又速朽,正向专家型演变
本文围绕提示词工程师这一AI新职业展开。2022年ChatGPT问世后,提示词工程师兴起,Riley等从业者推动其从‘玄学调教’转向‘系统设计’。2023年该职业高薪且不限学历,吸引众多人入行,如秀达、刘海等。但2025年初,‘提示词工程已死’言论出现,岗位热度骤降。随着模型能力提升,其职责扩大,入行通路收窄,要求从写提示词上升到懂技术、搭建工作流等。如今岗位从‘通用型’向‘专家型’演变,企业需要有提示词技能的复合型人才,在特定场景中该岗位经验仍不可替代。
